Code Sync & Deploy in Depth

Default Blog Top Image
by Chris Eargle Posted on October 04, 2013
The content you're reading is getting on in years.

This post is on the older side and its content may be out of date.
Be sure to visit our blogs homepage for our latest news, updates and information.

Sitefinity 6.2 introduces exciting new features to simplify and streamline collaboration and deployment for Thunder users. Last week, I wrote about a few problems solved by these features. This week, I grabbed the latest build, and now I return with screenshots and steps to sync and deploy.

Figure 1: Access Code Sync and Code Deploy from Sitefinity Explorer

Sitefinity Explorer has two new buttons to access Thunder Code Sync and Thunder Code Deploy, which are also available from the Telerik -> Sitefinity Thunder menu.

Thunder Code Sync

Figure 2: Thunder Code Sync

You must first connect to a Sitefinity site with the Synchronization and Staging module installed. The connection is highlighted, as shown in Figure 2, once a connection is established. Otherwise, the icon is dark gray.

Click Get Server Version to obtain the current version of the source code. If you have not configured the site for Code Sync, the Map dialog appears. You must select an empty folder to host the local project, and you can change this with the Settings command.

Figure 3: The Map dialog appears when synchronizing for the first time or by clicking Settings.

Thunder then retrieves the current version of the source code to the mapped folder.

Getting Server Code Version...
Total files coming from the Server: 1697
Get Server Code Version finished in: 00:00:18.2016115.

Once you’ve made changes and you’re ready to synchronize your code with the server, click the Local Changes option. You will need to resolve any conflicts before uploading your changes, or you can click the Home button to go back.

Figure 4: Thunder alerts you if there are conflicts.

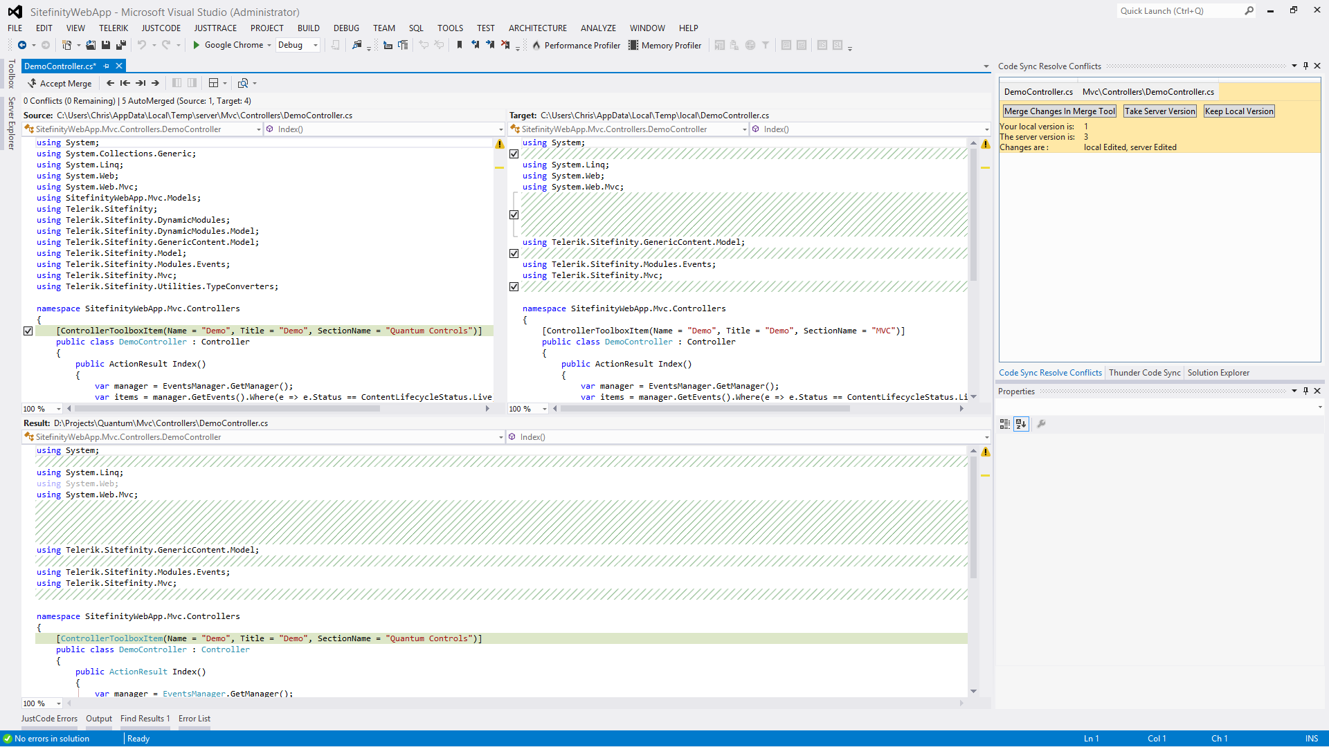
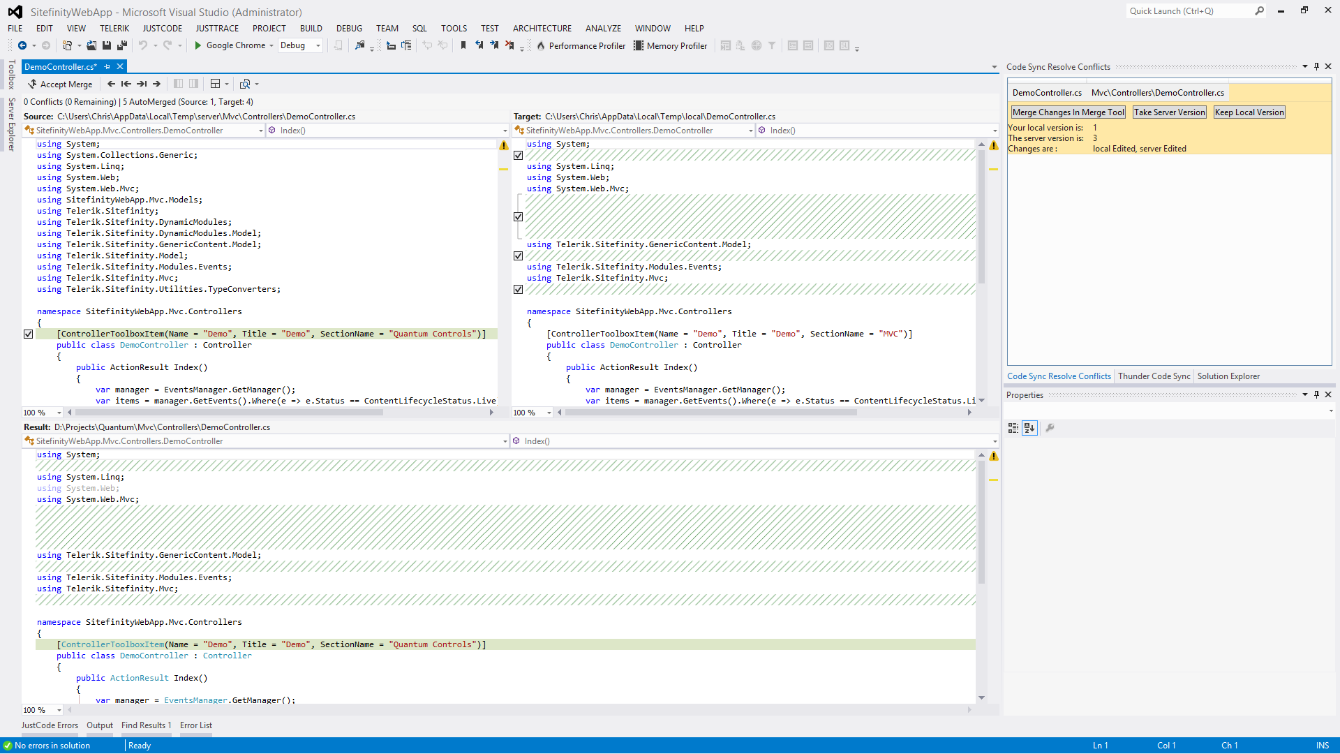
Code Sync Resolve Conflicts lists the files with conflicts and presents three options for each: Merge Changes in Merge Tool, Take Server Version, and Keep Local Version.

Figure 5: Code Sync provides a merge tool to help resolve conflicts.

As seen in Figure 5, Thunder now includes a merge tool. Select the changes you wish to accept, and then click Accept Changes. When finished merging files with conflicts, or if there were no conflicts, click the Upload Changed button to synchronize your changes with the server.

Figure 6: Server Explorer shows changes at a glance using identifiable status glyphs.

The final option on Thunder Code Sync’s main screen is Server Explorer. After Thunder connects with a Sitefinity project, you can use Server Explorer to view the files and folder structure. Changes to a file or folder are quickly identified by the status glyphs overlaying folder and file icons.

Thunder Code Deploy

Thunder Code Deploy deploys libraries and modules from the open Sitefinity solution to a site through Thunder’s active connection. Connect to the appropriate site before clicking the Thunder Code Deploy button.

Figure 7: Code Deploy Dialog

Thunder Code Deploy displays a dialog to select the class libraries and custom modules in the current Sitefinity solution.

Figure 8: Register widgets directly from Thunder Code Deploy

Select widgets to register upon deployment. If the widget was previously registered, it is not necessary to register it again. Registered widgets are automatically updated if contained in a class library or module selected in the previous step.

If you selected widgets for registration, the next screen allows you to choose a toolbox. Otherwise, you’re ready to deploy.

Figure 9: Deployment Summary

Click Deploy to finish.

Conclusion

The ability to push changes to my server whenever I want, without the need to engineer an automated system, makes these features a welcome addition to Thunder.


Chris Eargle
View all posts from Chris Eargle on the Progress blog. Connect with us about all things application development and deployment, data integration and digital business.
More from the author

Related Products:

Sitefinity

Digital content and experience management suite of intelligent, ROI-driving tools for marketers and an extensible toolset for developers to create engaging, cross-platform digital experiences.

Get started

Related Tags

Related Articles

Should Designers and Developers Feel Threatened by the Rise of GPT-3?
Everyone is talking about ChatGPT this year. But is it worth all the hype? What’s more, is it something to worry about if you’re a web designer? In this post, we’re going to break down what GPT-3 is, how AI generators work and what you can do (if anything) to put them to use in your work.
After Just Two Weeks of Training, This OpenEdge Developer is Building Amazing Applications
Michael Vallière, a 28-year-old full-stack developer at Proginov, uses Progress OpenEdge to build complex applications.
How to Achieve Your OpenEdge Education Resolutions
Commit to building your OpenEdge skills one on-demand or instructor-led training course at a time.
Prefooter Dots
Subscribe Icon

Latest Stories in Your Inbox

Subscribe to get all the news, info and tutorials you need to build better business apps and sites

Loading animation