SQL Server shops run their businesses on DataDirect Connect64 for ODBC drivers using Linked Server to federate data against sources such as DB2, Oracle, Sybase, Postgres, Informix and Progress OpenEdge. With new applications running in the cloud such as Salesforce.com and force.com; shops are now looking to make that real-time connection using the trusted DataDirect Connect XE for ODBC Salesforce drivers.
The DataDirect Connect XE for ODBC Salesforce driver makes Salesforce.com look and feel like another SQL Server instance. But what does it mean to you?
1. Download and install the 15 day trial of the latest 32-bit or 64-bit DataDirect Connect XE for ODBC Salesforce driver for Microsoft Windows which supports the latest Salesforce.com API versions across the sales cloud, service cloud, database.com and force.com. If the SQL Server database is 32-bit, install the 32-bit ODBC drivers; and if the SQL Server database is 64-bit, install 64-bit ODBC drivers.
2. Create a system ODBC data source to Salesforce.com named "Salesforce" (for purpose of tutorial).
3. [Optional] In the advanced tab, expose audit columns by setting "Config Options" with the following values, "AuditColumns=All;MapSystemColumnNames=0"
4. [Optional] In the general tab, set database property to a directory where local schema files can be written. For example: C:\temp\sumit.sandbox2 where "C:\temp" is the directory and "sumit.sandbox2" is the user name without domain.
5. [Optional] On workstations, it is recommended to run in SQL Engine Mode of "1-Server".


6. Launch SQL Server Management Studio 2012 (tutorial also applies to 2005, 2008, and 2008 R2). If using the SQL Server Remote Client, make sure to install the drivers on the database server.
7. Navigate to Instance > Server Objects > Linked Servers
8. Right Click and Select "New Linked Server"

9. Click on the "Security" page and select "Be made using this security context" and enter the Salesforce username and password. Remember to append security token to password if not already configured in data source.

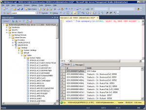
10. Navigate to linked server named "Salesforce" and expand objects to see a list of tables. You can create new query and execute using openquery syntax or 4 part naming. I recommend openquery for faster performance, "select * from openquery(SALESFORCE,'SELECT ID,NAME FROM ACCOUNT')



Post a blog comment or call 1-800-876-3101 to speak with a Systems Engineer to learn how other organizations are connecting Microsoft technologies with Salesforce.
Want to give our driver a try? Try it for free for 15 days and get the most out of Salesforce.com.
Try Now
Subscribe to get all the news, info and tutorials you need to build better business apps and sites