Welcome to the growing list of SAP Business Objects shops building a Universe to Salesforce using DataDirect connectivity. We have completed several successful POCs with BOBJ 3.1 and 4.0. The BOBJ documentation refers to the DataDirect OpenAccess ODBC driver for Salesforce. However, DataDirect has recently released the next generation driver, DataDirect Connect XE for ODBC Salesforce v7.0, that runs across the same BOBJ platforms already running DataDirect for data connectivity across Unix/Linux/Windows platforms in your SAP shop.
The Universe is a semantic layer across all the data sources in your organization. Web intelligence users connect to the Universe and perform data analysis and create reports without ever seeing the underlying data source objects. This enables seamless and real-time integration of data in Salesforce that can be aggregated with the rest of your organization's data including ERP, financials, SAP Business Information Warehouse (BW), etc.
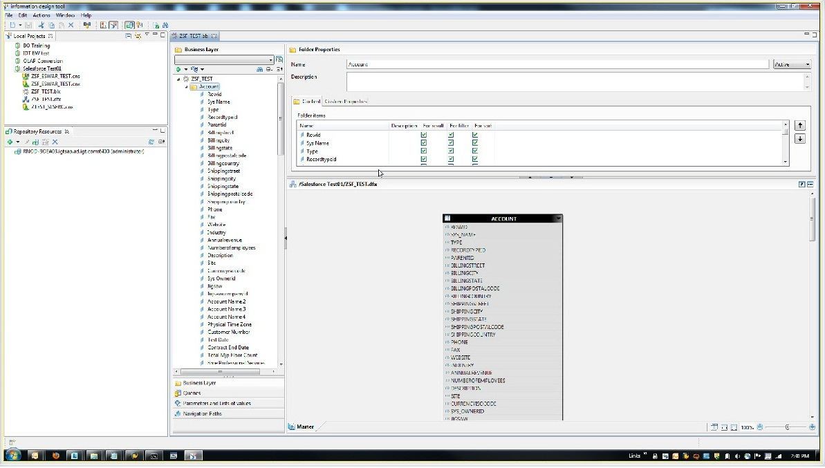
With the release of 4.0, the Information Designer Tool (IDT) enabled users to build a Multi-Source enabled relational universe (MSU) with federated data sources including Salesforce across the entire business.
There are two options available today, and I want to thank Jaqueline Rahn, SAP Escalation Engineer, for contributing resources to this collaborative work. She has been great!
1- The latest SAP information (prior to the ODBC 7.0 SP1 release) is documented in the following article, "1669139 - BI4.0 Universe Connection Salesforce.com Errors".
2- New to the DataDirect 7.0 SP1 Salesforce ODBC driver or higher, we recommend the following steps for a fully supported ODBC 3 data source to integrate Salesforce into your Business Objects Universe.
a- Download and install the 15 day trial of the latest 32-bit DataDirect Connect XE for ODBC driver (7.0 SP1 or higher) on the system where IDT/UDT is installed.
b- Create and test-connect to Salesforce.com data source. Watch this video on how to configure ODBC connectivity to Salesforce for reference.
c- Go back to the Salesforce ODBC data source and click configure and go to the "SQL Engine" tab and change SQL Engine Mode to "1- Server".

d- Click Edit Server Settings and click "Start" button to launch the Salesforce Service.

e- Click on the "Advanced Tab" and enter the following value in the "Config Options" field: MapSystemColumnNames=0;CustomSuffix=Include;AuditColumns=All
f. Click on the "Web Service Tab" and set "Call Statement Limit" to "0".
g- Launch your design tool (IDT or UDT), and configure the Generic ODBC 3 data source as type, "ODBC3" (instead of choosing OpenAccess ODBC driver for Salesforce).

h- Enter User name, Password and Data source name.

i- Click Next and continue to design your Universe to Salesforce.com similar to any other database.
Below are some sample screen shots from the different designer tools for reference:
Screenshot from Universe Design Tool
Screenshot from Information Design Tool
j- Once the client is complete, you can proceed to install the 64-bit Salesforce ODBC drivers on the BOBJ application server. If this is a clustered environment, each node will require a matching 64-bit Salesforce ODBC DSN.
NOTE: Make sure the 32-bit and 64-bit ODBC DSNs across IDT/UDT and Web Intelligence Servers are configured identically. If all components reside on a single server, both 32-bit and 64-bit ODBC drivers will be installed on the same system where 32-bit ODBC DSNs get loaded from IDT/UDT and 64-bit ODBC DSNs get loaded from the Web Intelligence Service.
The same DataDirect Connect XE for ODBC Salesforce driver can be used with SAP Data Services to provide a relational database connection to Salesforce.com (yes, relational database connection to Salesforce.com) including SQL-92 connectivity, exposed audit columns for incremental pulls and full support for native data types such as longtextarea and textarea.
You can also use the driver with Informatica PowerCenter to access Salesforce, or any data integration tool on any platform that has an ODBC/JDBC interface.
Post a blog comment or call 1-800-876-3101 to speak with a live Solutions Consultant to learn how other organizations are making progress after creating a BO Universe to Salesforce!
Subscribe to get all the news, info and tutorials you need to build better business apps and sites